мой расчетный центр

Официальный партнёр СКБ Контур с 2005 года

Обратный звонок

Электронный архив: особенности использования в деятельности фирмы

Электронный архив: особенности использования в деятельности фирмы

20.10.2020

Любая организация вне зависимости от масштабов деятельности в процессе своей работы сталкивается с проблемами, вызванными с постоянно расширяющимся документооборотом:

  • Сохранность и быстрый доступ не только к архивным документам, но и тем, что отражают текущие аспекты деятельности;
  • Требования государственных организаций (налоговой инспекции, ПФР и др.) по предоставлению электронных форм отчетности и первичной документации за прошлые периоды;
  • Руководству и менеджменту компании требуются для работы различные отчеты на основе внутренних документов фирмы.

Решить подобные проблемы возможно с помощью организации в компании электронного архива документов. Его внедрение позволит компании получить ряд преимуществ в организации и работе с текущим документооборотом:

  • Поиск необходимой информации занимает существенно меньше времени. Современная организация процедуры поиска позволяет искать данные сразу по нескольким параметрам;
  • Благодаря хранению электронных документов в архиве пользователи получают возможность формировать отчеты любой сложности;
  • Освобождение площади, которую ранее занимали копии документов, требующих хранения.
  • Организация правильного и своевременного копирования и применение актуальных технологий хранения для поддержания целостности баз данных позволяет избежать таких проблем, как потеря документов, порча или утрата необходимой информации.
  • Копии требуемых документов создаются мгновенно и их можно разослать по неограниченному перечню получателей.

Создание электронного архива организации предполагает прохождение следующих этапов:

  • Анализ текущего документооборота организации и экспертиза перечня документов, которые хранятся в бумажной форме и будут в дальнейшем переведены в электронный формат. На этой стадии в организации происходит окончательный выбор конкретной системы электронного архива;
  • Установка и настройка приобретаемой системы в соответствии с происходящими бизнес-процессами в организации;
  • Организация процесса сканирования и перевода в цифровую форму документов на бумажном носителе;
  • Интеграция программного обеспечения электронного архива документов с существующими информационными системами компании.

Электронный архив для системы Контур.Экстерн

Контур.Экстерн – система для отправки электронной отчетности, лидирующая на российском рынке. Диадок – система электронного юридически значимого документооборота между организациями и контролирующими органами (обмен первичными документами: счета-фактуры, акты, накладные, договора).

Создание электронного архива документов, передаваемых с помощью этих систем, позволяет в одном месте собрать и структурировать всю необходимую информацию: первичные и сопроводительные документы, все виды отчетности организации, данные о сертификатах.

Основное преимущество, которое получает владелец электронного архива, – возможность доступа к документам даже без наличия действующего сертификата электронной подписи.

Электронный архив документов для Контур.Экстерна обладает следующим функциональным набором возможностей:

  • Организован быстрый поиск требуемых отчетов;
  • Удобная структуризация документов: организация – контролирующий орган – год – квартал;
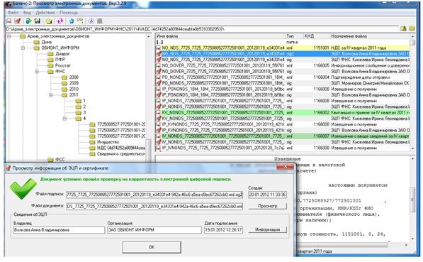
  • Можно посмотреть, как выглядят печатные формы не только первичных бухгалтерских документов (счет-фактура, акт купли-продажи, товарная накладная), но и формы обязательной отчетности, которые необходимо предоставить в налоговую инспекцию, пенсионный фонд, органы государственной статистики;
  • В системе хранятся документы, которые подтверждают факт приемки отправленной отчетности контролирующими органами (квитанции и приеме, протоколы проверки и т.д.);
  • Содержатся сведения, касающиеся информации об электронно-цифровой подписи организации (ЭЦП) (актуальность, кто и когда подписывал документы с помощью ЭЦП, данные о сертификате открытого ключа);
  • Проверка целостности документов отчетности и документов, которые подтверждают факт ее передачи.
Просмотр электронных документов

Просмотр электронных документов

Теги:

Мы используем cookie-файлы, чтобы учесть ваши предпочтения и улучшить работу сайта. Продолжая просмотр, Вы соглашаетесь с обработкой персональных данных

Принять

Спасибо за ваше обращение.

Менеджер свяжется с вами по контактному телефону, указанному в заявке, в рабочее время.